dbForge SQL Complete2025.3
Publisher Description
dbForge SQL Complete is an advanced solution for SQL database development, management, and administration. Available as an add-in for Visual Studio and SSMS, the tool offers excellent autocompletion capabilities.
Write, beautify, refactor your SQL code easily and boost your productivity dramatically due to the features that are included in dbForge SQL Complete but are lacking in SQL Server Management Studio and Visual Studio IntelliSense.
Key Features:
* Intelligent SQL completion and suggestion
* T-SQL formatting and code standardizing
* Code Refactoring
* Productivity Extension
* Support for SSMS 22
* Support for Visual Studio 2026
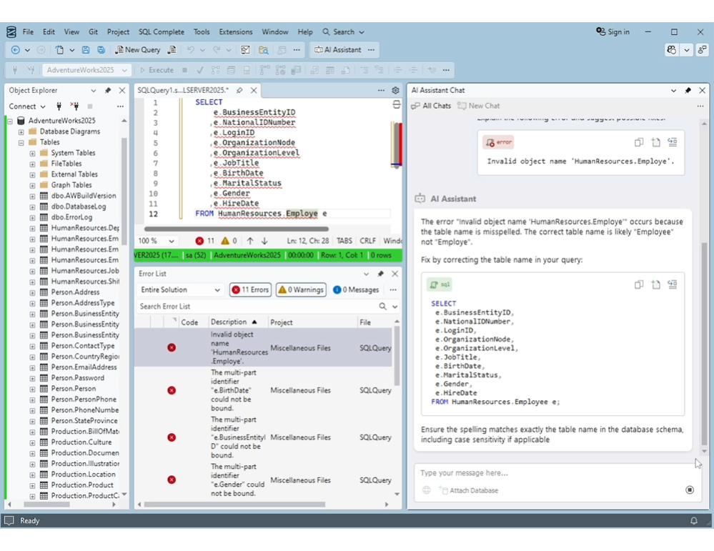
* AI Assistant integration
You can always find the latest version of the product on the official Devart website.
About dbForge SQL Complete
This Databases & Tools program is available in English. It was last updated on 11 January, 2026. dbForge SQL Complete is compatible with the following operating systems: Other.
The company that develops dbForge SQL Complete is Devart. The latest version released by its developer is 2025.3. This version was rated by 9 users of our site and has an average rating of 4.6.
The download we have available for dbForge SQL Complete has a file size of 51.4 MB. Just click the green Download button above to start the downloading process. The program is listed on our website since 2025-12-24 and was downloaded 875 times. We have already checked if the download link is safe, however for your own protection we recommend that you scan the downloaded software with your antivirus. Your antivirus may detect the dbForge SQL Complete as malware if the download link is broken.
How to install dbForge SQL Complete on your Windows device:
- Click on the Download button on our website. This will start the download from the website of the developer.
- Once the dbForge SQL Complete is downloaded click on it to start the setup process (assuming you are on a desktop computer).
- When the installation is finished you should be able to see and run the program.
Program Details
System requirements
Download information
Pricing
Version History
version 2025.3
posted on 2025-12-24
* Added dbForge AI Assistant
* Added support for SSMS 22
* Added support for Visual Studio 2026
* Added camelCase formatting for identifiers
version 2025.2
posted on 2025-09-23
* Enhanced authentication capabilities for SQL Server when using Entra ID
* Added support for Microsoft Fabric
* Improved encryption capabilities
* Added full OPENROWSET support in Syntax Check
* Added suggestions for BEGIN ATOMIC WITH languages
version 2025.1
posted on 2025-06-16
* Added support for dedicated and serverless SQL pools in Azure Synapse Analytics
* Expanded the set of rules of T-SQL Analyze
version 7.1
posted on 2025-04-07
* Added support for SQL Server 2025
* Supported integration with SSMS 21
* Supported compatibility with Windows Server 2025
version 7.0
posted on 2024-10-18
Introduced the Enterprise Edition of SQL Complete with T-SQL Code Analyzer; Added integration support for Microsoft Visual Studio 2022; Added integration support for Microsoft SQL Server Management Studio 20.2; Added support for non-aggregated columns in GROUP BY statements; Added support for viewing the MSDescription property for databases; Added support for the PERSISTENT_LOG_BUFFER construct in CREATE DATABASE statements; Added support for the RSA_OAEP algorithm in CREATE COLUMN ENCRYPTION KEY statements; Added support for the COLUMN MASTER KEY server object; Added support for T-SQL graph functions: EDGE_ID_FROM_PARTS, GRAPH_ID_FROM_EDGE_ID, GRAPH_ID_FROM_NODE_ID, NODE_ID_FROM_PARTS, OBJECT_ID_FROM_EDGE_ID, and OBJECT_ID_FROM_NODE_ID; Added support for the TERTIARY_WEIGHTS function; Extended support for the AVAILABILITY GROUP constructs; Redesigned the SQL Query history toolbar with an updated date range selection and a new Clear button; Added the ability to save user-defined column layouts in Query History; Added CLI automation for Find Invalid Objects; Added Save Command Line for Find Invalid Objects; Added Save Command Line for SQL Formatter Wizard; Support for Implicit Procedure Execution
version 6.16
posted on 2024-04-12
Integration support for SSMS 20.x
version 6.15
posted on 2023-07-12
Added support for the GENERATE_SERIES and OPENQUERY relational operators
Added support for the functions: LEFT_SHIFT, RIGHT_SHIFT, BIT_COUNT, GET_BIT, and SET_BIT
Added support for the APPROX_PERCENTILE_CONT and APPROX_PERCENTILE_DISC aggregate functions
Added support for the DATETRUNC function.
version 6.14
posted on 2023-05-12
Optimized the RAM usage (D118213); fixed an issue with the incomplete loading of the extension in SSMS (D108253, D108598).
version 6.14
posted on 2022-12-30
Support for SSMS 19 Preview 4
Columns suggestion in the ORDER clause for the CREATE CLUSTERED INDEX statement
version 6.12.6
posted on 2022-09-12
The update delivers support for SQL Server 2022 Community Technology Preview 2.1 (CTP 2.1), alongside extended keyword suggestions and newly supported syntax constructs.
