Sec-Channel
A simple solution to integrate performant, and strong symmetric end-to-end encryption seamlessly into your application.
An Auth0 Hackathon submission by team "Princes of the Universe".
Motivation
Every one knows the feeling of wanting to use end to end encryption, but don't know how to really start. You have doubts if the load balancer of your cloud provider has been compromised? Is someone passively listening on your traffic?
Introduction
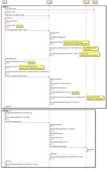
Sec-Channel is aiming to make end-to-end encryption easy and with a very low setup time, permitting you, the Client developer, to focus on the main business of your application without having to worry having the security aspects. It is based on two parts :
- the Proxy (back-end server)
- the SDK (conveniently build on one of the most used http clients, OkHttp)
The SDK will register the device/app it is running on with the Proxy server. This registration process ends with a symmetric Key exchange so that communication between both parties can be encrypted.
Any HTTP traffic emitted by the application using the SDK will be encrypted and routed to the secure Proxy server.
The Proxy will route those HTTP requests to their intended destination and send the response back to the Client, encrypted. The Client can then decrypt that response and seamlessly continue its process.
Log in or sign up for Devpost to join the conversation.