Araxis Merge
Advanced 2 and 3-way file comparison (diff), merging and folder synchronization
FOR WINDOWS & MACOS

The choice of software, web design, legal and publishing professionals. Compare source files, web pages and contract drafts.
Broad appeal
The choice of software, web design, legal and publishing professionals. Compare source files, web pages and contract drafts.
Text comparison and merging
Spot changes between source, HTML, XML or other text file revisions. Accept, merge, edit or delete them.
Compare text from common office files
Directly compare text from Microsoft Word and Excel, OpenDocument (ODF), PDF and RTF files.
Image and binary comparison
Pixel comparison for images. Byte-level comparison for binary files.
3-way comparison and automatic merging Pro
Swiftly reconcile even the largest sets of revision-managed files. Perfect for team development.
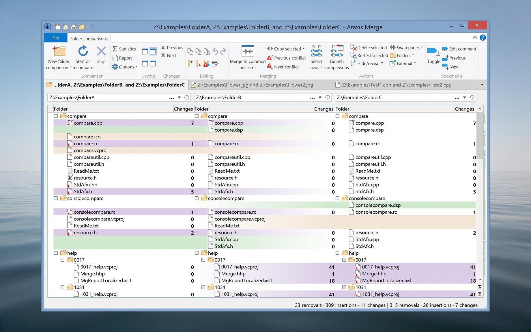
Folder comparison and sync
Conveniently compare and interactively merge entire folder trees.
Direct access to SCM (version control) systems
Direct repository access for select systems. Integration with dozens of others.
Portable reports
Generate HTML, XML and UNIX diff reports to share with your colleagues.
Printing and automation
Print a hard copy of comparisons. Write scripts to automate Merge.
One licence, two platforms
A single licence entitles you to use Merge on both Windows and macOS.
LOGON is a pan-asian company operating in China, Hong Kong (HK), India, Singapore, Malaysia, Indonesia, Vietnam, Philippines and Thailand. LOGON has local dedicated trained product specialists in Hong Kong, Guangzhou, Kuala Lumpur, Mumbai and Bangalore. LOGON acts both as value added reseller and sole distributor for award winning software solutions. Customers can buy new licenses, purchase upgrades and renewals from any of our local offices. Contact us for first line support during evaluations, PoCs. We offer best practices consulting services and classroom & online training. Check our site for latest offers, special discounts, bundle deals, etc..





