Inspiration
What it does
AnteUp is a low stakes, peer to peer blockchain solution for small bets of all kinds. Sports, tv shows, and more are all provided for users to bet against each other. The system is entirely run peer to peer, which allows for it to remove much of "Vegas Odds" of the betting, giving the community the power to decide how the odds will turn out.
How it's built
1). UI - We developed the front end UI using Bootstrap and integrated various JavaScript effects throughout.
2). Back End - Using NodeJS and Express, we created server to host our front end development.
3). Database - Our current database is simply a JavaScript object that contains categories such as "TV Shows" and "College Sports", along with questions for users to bet on. Using AJAX, the frontend is able to receive and populate HTML pages with back end data.
4). Facebook Login - Using a Facebook Developer account, we used the Facebook Login API to implement a login procedure for the website which prompts you to connect the application with Facebook.
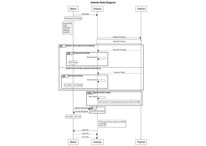
5). Blockchain Integration - We created the workflows using Microsoft Azure Blockchain Workbench.

Challenges
The process of choosing a blockchain was difficult due to the limitations and restrictions of various APIs. First, we planned on using AWS due to the simplicity in integration. However, there were restrictions with AWS, as using AWS authentication would prevent us from also leveraging Facebook's login API. Instead of AWS, we used Microsoft Azure Blockchaining, which resulted in a cleaner interface between APIs.
We also found challenges with the front end development, as we integrated prewritten Bootstrap and templates with our own code. This was especially challenging when managing the various classes and IDs.
What's next
The next step would be to integrate users with the blockchaining and Paypal.
Log in or sign up for Devpost to join the conversation.