β Introducing CodeHive :
The First-ever platform on the Tron blockchain, revolutionizing the way developers showcase their coding skills and earn stellar rewards!:moneybag: A place where coding meets opportunity. Look no further! At Code Hive, weβre changing the way problems get solved. We provide a vibrant space where individuals and businesses can throw their toughest challenges at developers. Itβs where creativity thrives, and solutions come to life.
πΉ Motivation Behind Building CodeHive
Recognizing a gap in the tech industry, we observed that while developers have numerous platforms like LeetCode, Codeforces, and HackerRank to practice and solve code, none of them offered rewards for problem-solving or provided a space for companies or individuals to issue challenges. Thus, we set out to fill this void by creating Code Hive, a platform where developers are incentivized to solve challenges, and both businesses and individuals can issue their problems for resolution.
π― Project Goal:
- Empower Developers: π Empower developers worldwide by providing a platform to enhance their coding skills/showcase their talents and earn rewards.
- Foster Innovation: π‘ Foster innovation by creating a dynamic space where creativity thrives, and new ideas flourish.
- Reward Problem-Solving: π Reward problem-solving by offering incentives for developers to tackle challenges and conquer coding hurdles.
- Bridge Industry Gap: π Bridge the gap in the tech industry by providing a unique platform where developers, businesses, and individuals can collaborate and innovate together.
- Cultivate Community: π§βπ€βπ§ Cultivate a vibrant community where developers can connect, learn from each other, and grow both personally and professionally.
π¨βπ» Project Value/Use Cases:
Utilizing Code Hive in Colleges & Companies:
With our project, colleges can organize activities and challenges for students to solve, offering rewards to those who successfully tackle the challenges. Similarly, companies can host engaging activities for employees, fostering friendly competition and rewarding those who solve the problems they provide.
Research suggests that when developers or individuals are offered rewards upon completing or solving a problem, their performance and learning outcomes significantly improve.
Project Testing Instructions:
Begin by visiting CodeHive to access the landing page. Image | Login Imgae
Click on the "Let's Solve" button to navigate to the Problems page, where you'll find a list of posted challenges.
- Developers can select problems based on their preferred difficulty level, ranging from 100 to 1000 π. Remember, higher difficulty levels offer higher rewards π.
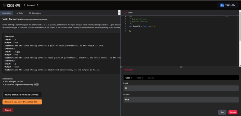
Upon clicking the "Participate" button, you'll be directed to the code editor. Here, you can view the problem description, including examples, constraints, and the current bounty status. Check the reward offered for solving the problem. Image | My Questions
Test your code hypothesis by examining visible test cases and submitting your solution accordingly.
Important note: Running Code or Submitting a solution with runtime errors will not incur any gas fees.
Additionally, utilize the "Report" button to flag any issues with test cases, input/output, or problem descriptions. We'll take appropriate action upon receiving your report.
- If your submission is correct, it will be sent to the questioner's dashboard for evaluation. The questioner will review submissions and reward the most optimal solution. Image | Home page FAQ
Smart Contract links:
- Question Factory - TTGBQu43knyjPmzA95Z84mEwfNKHLvQThP -----Questions Contracts Listed on Platform-----
- Question 1 - TRwde9WB4R14aqeLs4pa8iiwEhv84QryhW
- Question 2 - TFZoRYm8kwsSEBVyoaKBAWVEjdE9TepNFb
- Question 3 - TSXUTHaJRpvF92hSo6zV4vSzRaxtMTKmJQ
Project Milestones: will be updating as we progress and build during hackathon phase π (checkout out our github for more info)
- CodeHive Version 1.0.0 Wrap up May 7 [link]
- BTFS Integration in App - May 7 [link]
- UI Improvements - May 4 [link]
- [link]
- Reporting system to report the problems implemented - May 2 [link]
- Code Submission(core feature) done β - April 26 [link]
- Integrated Ipfs for Code Submission π - April 25 [link]
- Fetching and displaying the problems and outputs on frontend from ipfs and tronQL π - April 24 [link]
- Integrated TronQl to fetch the ABI and bytecode of the question contract β‘- April 23 [link]
- Integration with Judge0 for code compilation π» - April 23 [link]
- Integration with Tronwallet-adapter for wallet connection π - April 21 [link]
- Smart Contracts Deployed on Shasta Testnet π - April 16 [link]
- Code Compilation running on frontend leveraging browserπββοΈ - April 16 [link]
- Frontend Design and Development Started π¨βπ» - Mid March [link]
Project RoadMap:
Phase 1 :
- Frontend Design β
- Design a cool looking landing page. β
- Develop Minimum Viable Product (MVP). β
- Deploy the app on tron shasta testnet. β
- Community Engagement β
Phase 2 :
- Host the inaugural coding contest, marking the start of engaging community events. β
- Testing and Debugging β
- Deploy the app on mainnet.
Follow us on Twitter link
Log in or sign up for Devpost to join the conversation.