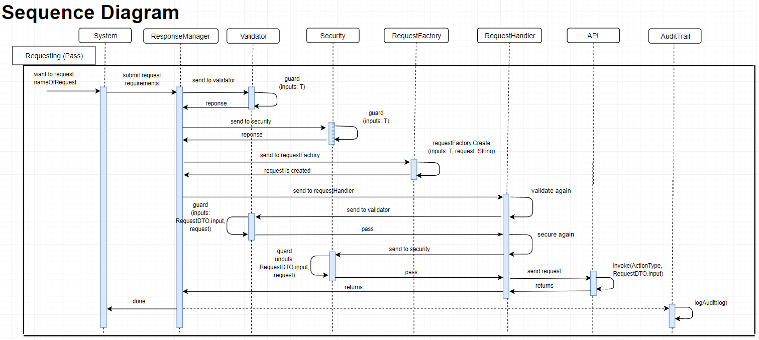
Business Requirement Documents (BRD), diagrams, flowcharts, progression.
-
Led and managed a team of 3 to create a digital storage solution for CSULB’s outdated storage system.
-
Consisted of 3 Milestones, each milestone being improved upon on. Includes: purpose, requirements, project planning, budget cost, project timeline, UML, class relationships, sequence and network diagrams.
-
Three unique enhancements from each team-members.
For better image quality, consider using draw.io.
Diagrams:







