Inspiration
We asked ourself a simple question: how can we take something simple and over engineer it way WAY too much. Introducing our Simple™️ Datetime™️ Website™️
What it does
It displays the current Date and time
How we built it
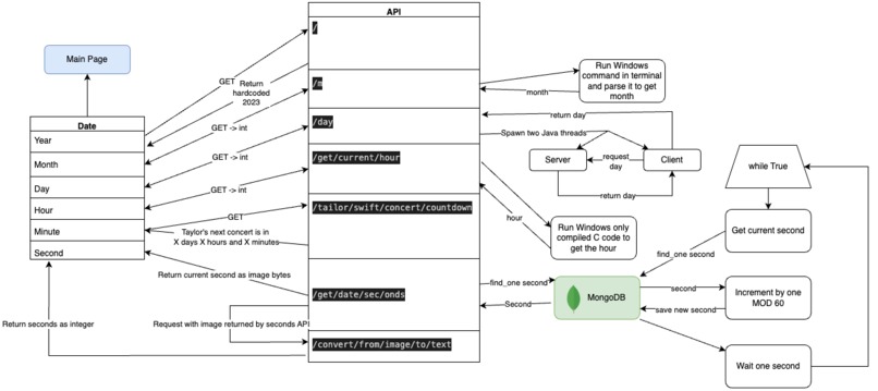
Each integer of the date time is calling a seperate, inconsistently named API endpoint. The endpoint then gets the value through things such as
- creating another API and client within itself written in Java, then have that client request the second API and return the number from there
- Getting the current second from a mongodb database which counts +1 every second (which of course is returned as an image with the number being written in it)
- Using the windows command line (did I mention this will only run on Windows?) to get an integer
- Returning the time until the next Taylor Swift concert from which the current date can be inferred
- And many more very bad (and likely unsafe) methods
Challenges we ran into
Sometimes we struggled with making intuitive well designed code or named an endpoint consistently. Lucky we were able to overcome these challenges to end up with our final website which does work, but is rarely accurate.
Accomplishments that we're proud of
Making sure that if we revisit this code even tomorrow we will either have no idea what is going on or, should we change even a single line, everything breaks in a burning spectacle.
What we learned
Hardcoding values is a very effective and sustainable way of writing your code! It is little effort but works like a charm!
What's next for Simple Datetime website
We hope to never ever touch this code again.

Log in or sign up for Devpost to join the conversation.