PLM 变更申请单中增加ERP中的即时库存

PLM变更申请单时,工程师需要看到ERP的库存,以确定是做替代还是更换子项

实现过程

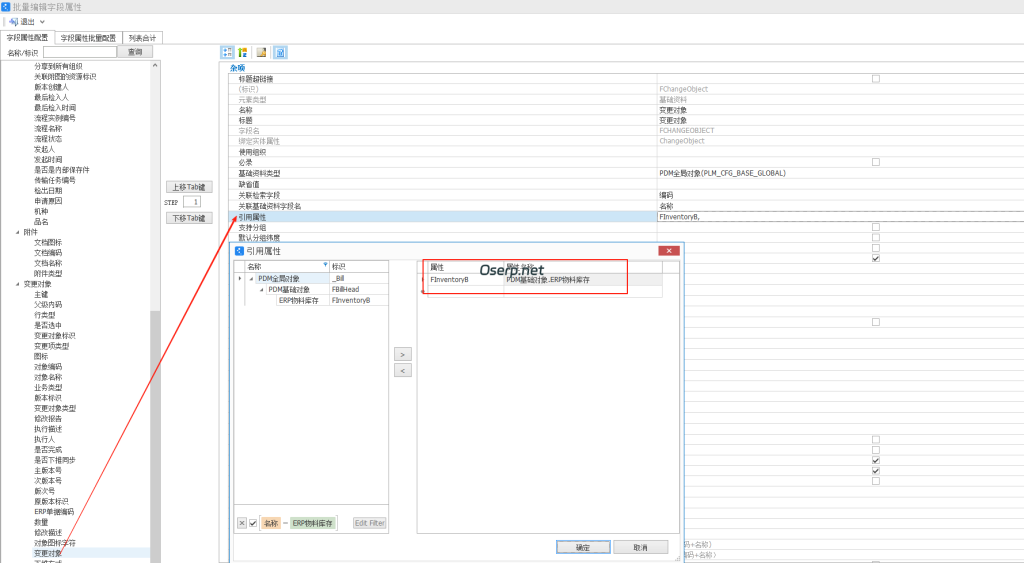
1、设置变更对象 引用 ERP物料库存

图片[1]-PLM 变更申请单中增加ERP中的即时库存-oserp

2、增加一个 基础资料属性 字段

图片[2]-PLM 变更申请单中增加ERP中的即时库存-oserp

3、更新模板和更新配置

图片[3]-PLM 变更申请单中增加ERP中的即时库存-oserp
图片[4]-PLM 变更申请单中增加ERP中的即时库存-oserp
图片[5]-PLM 变更申请单中增加ERP中的即时库存-oserp

4、测试

图片[6]-PLM 变更申请单中增加ERP中的即时库存-oserp

上图中 能获取到了库存 但是这个库存是所有的库存 如果想单独获取指定仓库的库存,需要配置

图片[7]-PLM 变更申请单中增加ERP中的即时库存-oserp
图片[8]-PLM 变更申请单中增加ERP中的即时库存-oserp

马上生效的话需要以下操作

图片[9]-PLM 变更申请单中增加ERP中的即时库存-oserp
© 版权声明
THE END
喜欢就支持一下吧
点赞8 分享
评论 抢沙发
头像
欢迎您留下宝贵的见解!
提交
头像

昵称

取消
昵称表情代码图片快捷回复
    Image

    暂无评论内容